桥梁健康监测是保障桥梁全寿命周期安全运营的核心支撑,而数据处理与管理子系统作为监测体系的“数据中枢”,承担着桥梁各类信息的统筹管控、高效流转与安全存储重任。中交路桥科技深耕智慧路桥领域多年,将自身在桥梁监测领域的技术积淀与实践经验融入系统设计,打造的桥梁数据处理与管理子系统,全面覆盖桥梁全寿命期内的所有动静态数据管理需求,为桥梁智能管养提供了精准、可靠的数据支撑,彰显了中交路桥科技“智能监测、科技领先”的品牌理念。

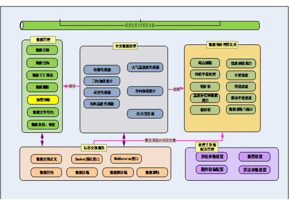
数据处理与管理子系统核心职能是统筹管理桥梁全寿命期内的所有动静态数据,涵盖桥梁基本信息、加固设计资料、实时监测数据、预警评估数据、系统管理信息等核心内容,同时高效完成数据的归档、查询、存储和应用全流程管控。依托中交路桥科技在数据治理领域的先进技术,数据存储与管理子系统按照科学合理的结构对监测数据和各类信息进行分类存储,构建本桥监测系统中心数据库和数据仓库,不仅实现了数据的规范化管理,更能为其他子系统提供高效、精准的信息源,保障整个监测体系的协同高效运行,这与中交路桥科技构建“感知-传输-决策”技术闭环的核心思路高度契合。
其中,数据处理与管理模块作为子系统的核心执行单元,重点完成内、外部环境监测数据、结构静、动力指标监测数据、结构边界条件及荷载监测数据、结构分析、逆分析数据、维修数据、事故、灾害处理数据等各类数据的全面存储及精细化管理。结合中交路桥科技在桥梁监测项目中的实战经验,数据库系统严格遵循高安全、高稳定、高兼容的设计标准,要求能够全面保障数据存储安全,实现系统长期不间断稳定工作,可同时处理结构化及非结构化数据,高效完成数据的高速查询及视图的快速生成,支持网络分布式数据管理、WEB数据访问,满足开放式数据库协议等各项核心需求,适配不同桥梁监测场景的多样化应用,这也是中交路桥科技桥梁监测系统区别于传统方案的核心优势之一。
1、数据处理软件设计
数据处理主要是在数据采集服务器与其它服务器之间起到桥梁作用。其主要目的在于分担整个系统的处理压力,它主要完成数据处理、整合与存储功能,完成现场设备的管理与控制,减少其它服务器的处理负荷。数据处理模块的主要功能为:
(1)管理和控制数据采集模块的工作;
(2)所有数据采集和数据预处理均由数据采集系统完成,而所有数据的二次处理则由数据处理服务器和视频图像采集与管理服务器完成;
(3)管理用于存储原始数据及其预处理结果的动态数据库;
(4)原始数据在动态数据库中至少保存30天,预处理结果在动态数据库中至少保存1年。以上数据需定期存档、备份,以保持数据的连续性;
(5)授权用户可通过软件访问动态数据库。

2、数据管理软件设计
数据管理系统是一个基于B/S的WEB子系统,包括配置向导,数据恢复,状态监控,数据库管理工具四个用户界面。配置向导画面包括数据库配置,表的创建和基础表数据的导入导出,UDP通信的端口配置。其中“基础表数据的导入导出”需要调用系统工具子系统中的配置工具。数据恢复画面,包括配置时间段、数据类型和执行按钮。数据恢复功能,主要是在实时数据处理发生故障的情况下,通过FTP下载,对数据进行存储入库处理。状态监控画面,可以配置发送监测报文的频率,监控日志栏的信息条数等信息,能显示最新的系统状态信息,包括数据处理系统的状态和数据库的状态。数据库管理工具,包括备份工具、清除工具、恢复工具、导入工具和导出工具的启动按钮、处理进度显示等。
3、数据库模块
数据库模块主要完成内、外部环境监测数据、结构静、动力指标监测数据、结构边界条件及荷载监测数据、结构分析、逆分析数据、维修数据、事故、灾害处理数据等数据的存储及管理。数据库系统要求能够保障数据存储安全,系统能够长期不间断稳定工作,能够同时处理结构化及非结构化数据,能够完成数据的高速查询及视图的快速生成,支持网络分布式数据管理,支持WEB数据访问,满足开放式数据库协议等。
4、数据安全机制
针对系统中产生的宝贵海量数据和硬件配置,为了最大限度保障数据安全,预防在特殊情况下的数据丢失,并能在系统遇到故障后,最短时间内对数据库系统进行恢复,保持数据库系统顺畅运行,采用二级数据备份策略,实现对所有数据进行双层保护。二级备份利用Xcopy命令技术,将数据库服务器上备份的数据传输到备份磁盘中。通过定制操作系统的计划任务,定期对服务器间的备份数据进行同步。

综上所述,桥梁健康监测数据处理与管理子系统通过精细化的软件设计、稳健的数据库模块以及严密的数据安全机制,构建了一个从数据采集、处理、存储到应用的全链条、闭环式管理体系。它不仅保障了桥梁全寿命期海量数据的完整性、一致性与安全性,更为桥梁的结构健康评估、科学养护决策及长期性能演变分析提供了坚实可靠的数据基石。中交路桥科技在该领域的深厚技术积淀与丰富实践经验,确保了此类系统能够针对不同桥型与复杂环境进行精准适配与高效部署,以专业的技术力量守护每一座桥梁的安全运营,为现代交通基础设施的智慧化管养赋能。